AI

Unlocking Creativity: Exploring the SDXL Turbo Model for Real-Time Image Generation

Unlocking Creativity: Exploring the SDXL Turbo Model for Real-Time Image Generation

1 min read
By Harduex
Unlocking Creativity: Exploring the SDXL Turbo Model for Real-Time Image Generation
Photo by Danny Sleeuwenhoek / Unsplash

Today, I am going to quickly introuce to you the recent Stability AI model called SDXL Turbo – a refined iteration of the full SDXL model.

Introducing the SDXL Turbo Model

In a recent announcement, Stability AI unveiled its groundbreaking SDXL Turbo model, a distilled version of the full SDXL model. This release is a leap forward in real-time image generation, boasting the capability to produce images with only one step. However, it's essential to note that, as with any cutting-edge technology, there are some limitations.

The SDXL Turbo model operates as a 512 x 512 square model, which means it may not excel in certain areas such as text, photorealism, or intricate facial details. Nevertheless, it's crucial to approach this as a research release – a glimpse into the future of accelerated AI image processing.

Getting Started with SDXL Turbo

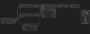
Here is example ComfyUI workflow that you can use to get started:

Unlike its predecessor, the SDXL Turbo model doesn't utilize a negative prompt, streamlining the workflow. To achieve optimal results, I recommend adjusting your CFG to a value of one for a better outcome, preventing images from appearing overexposed. The SDXL Turbo model introduces a new scheduler – the SD Turbo scheduler. I suggest to use one to three steps for best results.

Conclusion

It's evident that Stability AI is pushing the boundaries of AI-generated art. While this release is more of a playground for experimentation than a production tool, it offers a sneak peek into the future of AI image generation.

While the quality of this model is not the best, I believe its primary role is to serve as the catalyst for a chain reaction, paving the way for more optimized and faster models. This is already evident in the trending models section on Civit AI, where new and optimized SDXL model versions such as DreamShaper XL Turbo and Realities Edge XL LIGHTNING + Turbo are already present! Although they are not based on the original SDXL Turbo model but SDXL, they achieve impressive results with only 6-8 steps needed per decent 1024 x 1024 image generations.